游戏接入及上架更新时间:2025-12-25 16:51:00
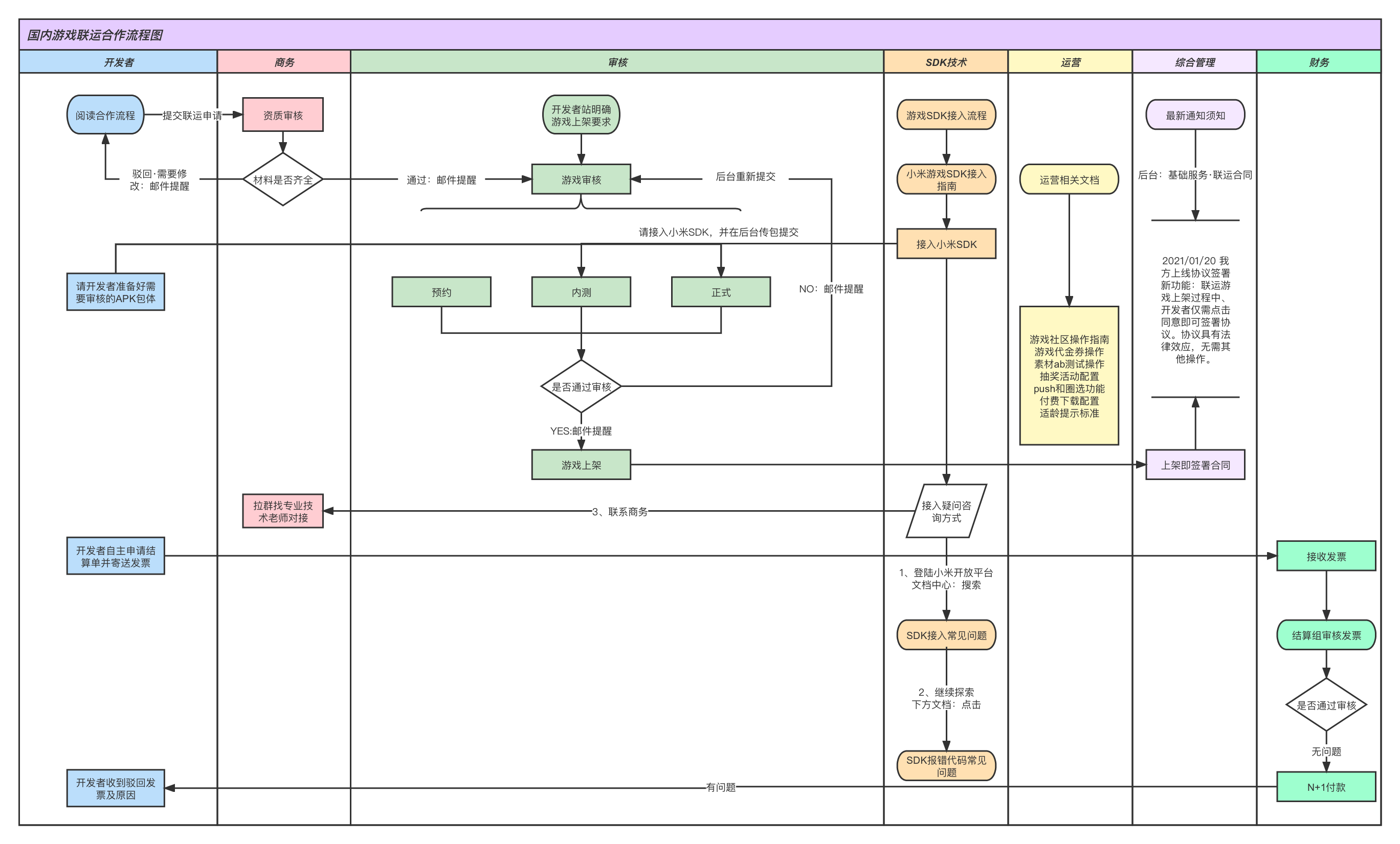
1.建立合作
- 若您首次与小米游戏合作,建议优先联系商务建立合作,获得更多支持;如已建立合作,此步骤可跳过。
- 请您按照公司主体所在区域对应的商务建立合作关系,各区域商务联系方式如下:
2.创建开发者账号
创建并登录企业开发者账号,请参考 开发者账号注册认证操作指南 | 小米澎湃OS开发者平台
3.联运申请
- 后台申请联运参考流程:网游/休闲/广告游戏合作流程 | 小米澎湃OS开发者平台
- 申请联运需要准备材料:《营业执照》、《网文证》、《增值电信业务经营许可证》、游戏版号ISBN核发单、游戏软著、授权书(代理游戏需要提供授权)。
- 若您的游戏不包含内购变现且ISBN还未申请下来,可在后面提交游戏审核时上传“小游戏备案表”(在提交审核填写资料时可以下载)达到上线标准,同时请您尽快申请ISBN核发单并在收到时补齐资质。
- 游戏要进行预约、内测、首发,必须要先申请联运,待联运审核通过后,方可进行后续操作。
- 在小米开放平台,创建游戏后,填写联运资质申请时,无论您选择的是有demo包申请联运还是无demo包仅上预约的 上线类型,最终资质审核通过后不允许修改游戏主标题名称。若您需要修改游戏主标题名称,请重新申请联运资质审核。米方资质审核目前在1-3个工作日,还请耐心等待。
- 现阶段,若您对国内联运合作流程存在疑问,请您先耐心阅读我们的文档,若还存在问题,可联系游戏客服进行咨询,留言米方会尽快回复。请注意,咨询问题建议采取以下格式:游戏名+包名+APPID+公司完整主体名称+出现的问题的详细描述+诉求+截图/录屏。

4.创建游戏
登录小米澎湃OS开发者平台,进入管理中心-手机/平板应用-创建游戏,选择合作类型,输入游戏名称与游戏包名,并点击创建。“游戏名称”应当与计算机软著中的软件名称保持一致,“游戏包名”应当以.mi为后缀结尾(包名结构com.xx.xx.mi),包名一旦确认就无法进行更改,如需更换包名请重新创建游戏。
- 参考流程:游戏上架要求 | 小米澎湃OS开发者平台;
- 创建游戏前,请准备好游戏素材:icon(512*512)、五图(1080*1920)、banner图(1080*608);
- 创建游戏,申请联运审核时,就可获得参数,开发者可先拿参数进行配置,无需等待米方审核后获得。
5.SDK接入
SDK分为:联运SDK、广告SDK
- SDK下载和接入流程:游戏SDK接入指南 | 小米澎湃OS开发者平台
- 如游戏内有广告,请按照文档内的指引启用应用、创建广告位、获取广告位ID首次使用 | 小米澎湃OS开发者平台;并参考以下文档进行米盟变现SDK的接入,请按照文档内的最新版本号进行接入米盟聚合广告SDK接入文档(游戏) | 小米澎湃OS开发者平台
- 游戏只有内购:需要接联运SDK
- 游戏只有广告:需要接联运SDK+广告SDK
- 游戏有内购有广告:需要接联运SDK+广告SDK
6.新游预约
可根据游戏情况自行安排是否进行预约
- 新游预约流程:游戏预约申请流程 | 小米澎湃OS开发者平台
- 预约时间:游戏首发前2-3个月,可根据游戏情况自行安排预约时间
7.新游内测
可根据游戏情况自行安排是否进行封测
- 新游内测流程:游戏内测申请流程 | 小米澎湃OS开发者平台
- 游戏内测目的:游戏正式公测上架前,测试游戏品质、计费、玩家反馈等数据,以便游戏正式上架前进行相应的数据和运营方案调整,同时获得首发资源推广;
- 内测时间:一般为7天,可根据游戏情况自行后台设置时间。
8.新游公测上架
新游正式首发到小米游戏中心和小米应用商店
- 新游公测上架流程:游戏首发申请流程 | 小米澎湃OS开发者平台
- 新游计费游戏首发,请务必在后台提交“首发申请”,否则无法安排新游资源位,具体流程请参考上述“游戏首发申请流程”。
9.游戏下架&下架清算
- 游戏下架&清算流程:游戏下架&下架清算流程 | 小米澎湃OS开发者平台
- 请按照邮件模板发送“下架清算”邮件即可,请在详细内容查看邮件模板。
10.协议签署&结算
游戏上架后,才能签署合同
- 合同在线签署流程:游戏联运合同在线签署流程 | 小米澎湃OS开发者平台
- 游戏申请结算流程:游戏联运结算流程 | 小米澎湃OS开发者平台
- 联运结算常见问题FAQ:游戏联运结算常见问题解答 | 小米澎湃OS开发者平台
- 自2020年1月1日起,小米游戏签署联运合同支持在线签署,无需邮寄。
11.游戏认领/迁移
- 游戏认领/迁移流程:游戏转让流程说明 | 小米澎湃OS开发者平台
- 游戏认领,需要游戏与原主体签署终止协议,方可认领到新主体下,需在后台提交申请。
12.游戏侵权投诉
- 游戏侵权投诉流程:常见邮件模板格式 | 小米澎湃OS开发者平台
- 若发现小米渠道上线的游戏存在侵权/资质造假/违规等问题,请按照流程及时反馈给米方,米方会在第一时间解决该问题。
13.游戏付费下载配置
游戏确认联运后,开始进行付费下载配置
- 付费下载游戏是指用户在下载游戏前需要支付费用才能下载激活游戏。联运游戏开发者可在开发者站配置相应的付费下载配置,包括配置付费下载游戏的付费情况、付费价格、退款政策及促销活动等。目前,仅联运游戏可进行付费下载配置。付费下载配置流程:付费下载配置 | 小米澎湃OS开发者平台
- 入口:点击“管理”进入游戏服务-付费下载配置,点击付费下载配置可进入付费信息配置页面。如果发现没有该页面,需要联系对应的商务,申请付费下载页面配置权限。如有疑问请联系米方商务:邮箱:mi-gamebd@xiaomi.com,QQ:2270269056
文档内容是否有帮助?
有帮助
无帮助